yahoo pipes
In addition to the previously mentioned users could also enjoy modules. Pipes was a web application from yahoo. You ll see a list of source modules.
If all you re doing with yahoo pipes is merging feeds to post to somewhere else you can do a simple version of this using feedly pro and ifttt.

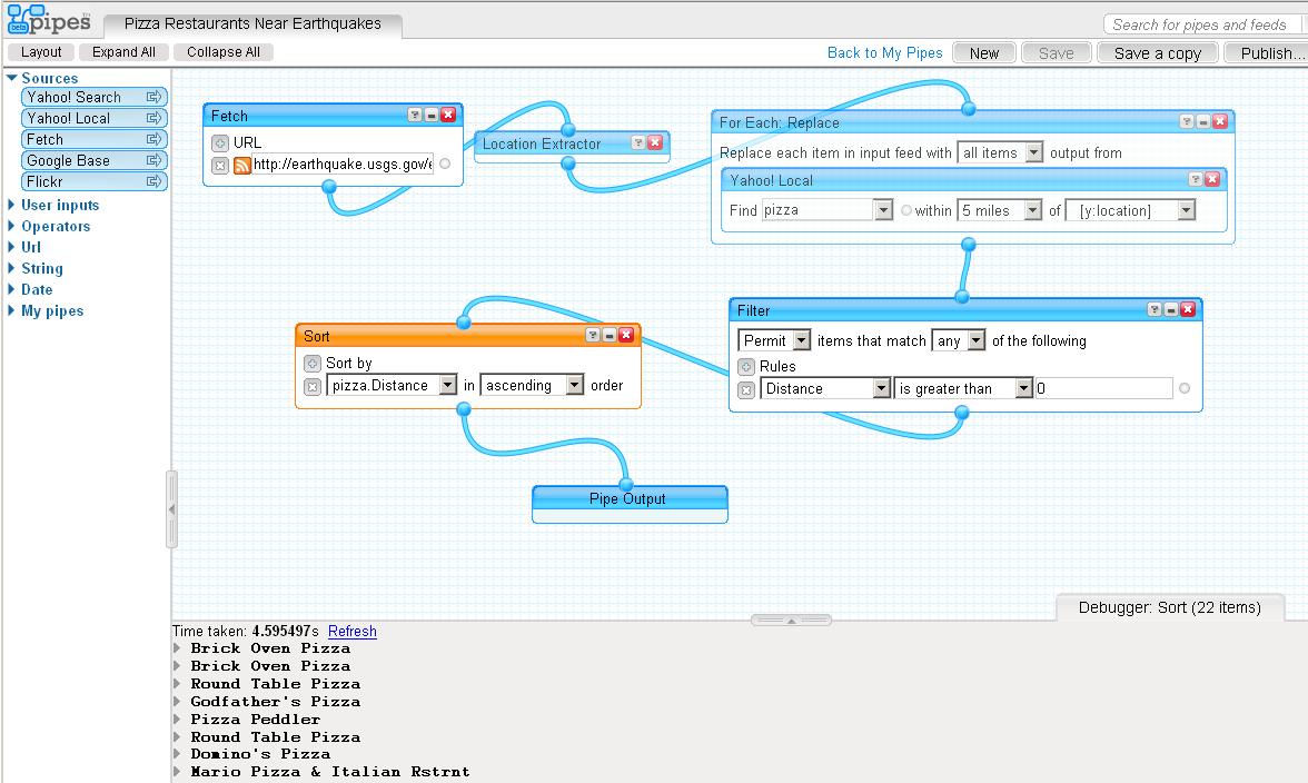
Yahoo pipes. I ll show you each step and you ll learn the basics of the pipes editor along the way. It works similarly to how yahoo. For many yahoo pipes was used to combine personal rss feeds from many sites and then post them to twitter or facebook. Then you connect that block to other blocks.
That provided a graphical user interface for building data mashups that aggregate web feeds web pages and other services. This data then moves through your pipe block by block and each block can manipulate it. First you enter data for example by pointing a block to an rss feed. Let s build a yahoo.
Pipes a visual interface that lets you aggregate and filter web data without requiring programming skills is being sunset by yahoo. Click on sources in the yahoo. With yahoo pipes you could add new pages by adding rss feeds from different places. Discover more every day.
You get a canvas area and can place blocks on it. Modules are the building blocks of yahoo. Which of course means all of you who relied on pipes for your data mashing needs will have to find a yahoo pipes alternative. Yahoo pipes a web application that let users mash together content from different parts of the web and streamline it into a single feed has officially shut down its doors.
Yahoo pipes just like google reader didn t gave tech giants a good reason to continue operations apart from a few bunch of people who love tinkering with feeds and ultimately is coming to a closure. Creating web based apps from various sources. Like most industries the ductile iron pipes industry also suffered unprecedented challenges presented by the covid 19 pandemic an urban phenomenon impacting the population. News email and search are just the beginning.
And publishing those apps the application worked by enabling users to pipe information from different sources and then set up rules for how that content should be modified for.

























































































